Etape 9 - Essais et vérifications
En îlot
1 à 3- : phase 1 à phase 3
Phase 1 : installation de l'application Android
![]() |
Demander la tablette et son câble USB au professeur. |
|
1-1 Depuis MIT App Inventor 1-2 Connecter la tablette sur un port USB de l'ordinateur sur lequel vient d'être téléchargé le fichier .apk (autoriser l'accès aux données de la tablette). 1-3 Depuis l'explorateur de fichier de l'ordinateur, copier le fichier .apk situé dans U:perso/téléchargement puis coller ce fichier dans le dossier Download de la tablette. 1-4 Sur la tablette, installer l'application en retrouvant le fichier .apk dans les fichiers de la tablette (dossier download). Il faudra veiller à autoriser l'installation d'applications de sources inconnues. 1-5 Activer le Bluetooth de la tablette. 1-6 Lancer l'application qui vient d'être installée pour vérifier la bonne installation. |
Phase 2 : installation de la partie coulissante du portail imprimée en 3D
|
2-1 Après avoir reçu les consignes de sécurité du professeur, installer sur la maquette la partie coulissante du portail qui a été imprimée en 3D dans l'activité 2-3. |
![]() |
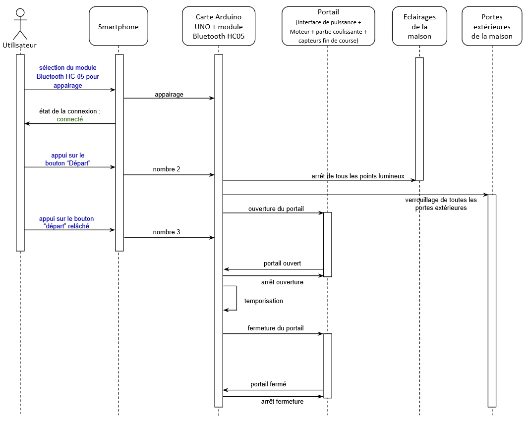
Phase 3 : Tests de fonctionnement
![]() |
Seul le professeur peut mettre sous et hors tension la maquette de test. |
![]() |
Bonus rapidité Le Rapporteur de votre îlot doit prévenir le professeur que vous avez terminé l'étape 9. |

> le fichier s'enregistre dans U:perso/téléchargement > fermer la fenêtre avec le bouton "Rejeter".



